Add motion control to LabVIEW in 30 minutes or less
Are you a scientist working on the latest innovations and breakthroughs?
Are you a test engineer responsible for the quality of your company's products?
Adding motion control to LabVIEW can be a complex experience. Getting it wrong can lead to wasted time, expensive redesigns, and missed project deadlines.
The TENET EMotion controller offers an easy and powerful solution that takes the hassle out of motion control, so you can focus on what really matters - innovation.
With this solution, you can add motion control to LabVIEW in 30 minutes or less, guaranteed.
Are you a test engineer responsible for the quality of your company's products?
Adding motion control to LabVIEW can be a complex experience. Getting it wrong can lead to wasted time, expensive redesigns, and missed project deadlines.
The TENET EMotion controller offers an easy and powerful solution that takes the hassle out of motion control, so you can focus on what really matters - innovation.
With this solution, you can add motion control to LabVIEW in 30 minutes or less, guaranteed.
Why LabVIEW and motion control?
Motion control eliminates the need for manual positioning of the unit-under-test (UUT) or sensor, and is crucial for reliable automated test results with LabVIEW.
Examples of LabVIEW applications with motion control include:
• Engine durability testing
• Semiconductor wafer inspection
• RF antenna directional testing
• Keystroke actuation force testing
• Wind tunnel testing
• Tissue strength testing
• Biomedical stent strength testing
• Optics positioning control
• Medical Imaging
• Microscope stage alignment
And much more...
Examples of LabVIEW applications with motion control include:
• Engine durability testing
• Semiconductor wafer inspection
• RF antenna directional testing
• Keystroke actuation force testing
• Wind tunnel testing
• Tissue strength testing
• Biomedical stent strength testing
• Optics positioning control
• Medical Imaging
• Microscope stage alignment
And much more...
LabVIEW can get messy. We make it simple.
LabVIEW is a great tool for interfacing with test equipment and sensors. However, due to its graphical nature, LabVIEW can get messy and confusing if the LabVIEW driver interface is not well-defined.
To address this issue, we made extra efforts to define the LabVIEW driver of our TENET EMotion controller to be simple, consistent, and user-friendly.
If you are developing your own test system, having a high-quality software interface can extend your system's lifespan and make it easier to modify. This ease of maintenance will preserve your investment in a custom LabVIEW test system and allow it to be more flexible in the future.
To address this issue, we made extra efforts to define the LabVIEW driver of our TENET EMotion controller to be simple, consistent, and user-friendly.
If you are developing your own test system, having a high-quality software interface can extend your system's lifespan and make it easier to modify. This ease of maintenance will preserve your investment in a custom LabVIEW test system and allow it to be more flexible in the future.
Simple, consistent, and user-friendly
Building a measurement system with LabVIEW should be fun and easy like building with Lego bricks.
This is why we made our product to be simple, consistent, and user-friendly.
This is why we made our product to be simple, consistent, and user-friendly.
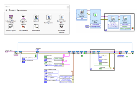
Intuitive LabVIEW driver
Our LabVIEW driver has been designed to ensure intuitive development of LabVIEW applications while following best practices.
Express VIs
Not a LabVIEW expert? No problem! Our Motion Express VIs will get you up and running in no time.
TENET EMotion:
4-axis Ethernet motion controller for LabVIEW
Product Specifications:
- 100mbps Fast Ethernet interface
- Pulse output for motor control (Max rate: 8M pps)
- Programmable acceleration and deceleration time
- Trapezoidal and S-curve velocity profile
- Encoder input (ABZ) up to 10MHz
- Home/FWD/REV limit inputs
- Servo On/Alarm Clear outputs
- Breakpoint/Position Capture functions
- Optional breakout board for direct connectivity to drives:
- Delta ASDA-A2
- Delta ASDA-B2
- Yaskawa SGDV/SGD7 (Sigma-7)
- Panasonic Minas A4/A5/A6
- Mitsubishi MR-J4/JE
- Mitsubishi MR-J2S
- Compatible with LabVIEW 2015 and above
- Compatible with LabVIEW Real-Time targets (PXI, cRIO, sbRIO)
Motion features for test and measurement
Multi-Axis Synchronization
To move test specimens or sensors accurately in a 2D or 3D vector space, precise multi-axis synchronization is required.
Low Latency
Fast response time is essential for changing motion parameters in real-time based on different test and sensor conditions.
How to use TENET EMotion
1. Connect Ethernet cable
2. Connect 24V power
3. Connect motor drive and switches
4. Install software
5. Use examples and start programming!
2. Connect 24V power
3. Connect motor drive and switches
4. Install software
5. Use examples and start programming!
For a comprehensive tutorial, visit our getting started guide:
For a comprehensive tutorial, visit our getting started guide:
Add motion control to LabVIEW in 30 minutes or less -
we guarantee it!
We spent countless hours to perfect our product, so that you can control your motors from LabVIEW in the easiest way possible.
If we do not deliver this result, we will be happy to give you a 100% refund!
If we do not deliver this result, we will be happy to give you a 100% refund!
Don't just take our word for it.
See what other satisfied customers have to say about our product and service.
Need more information?
Check out these resources:
Have questions?
Our LabVIEW motion control experts are here to help.
We'll help you identify your motion control requirements, and give you recommendations on how to integrate motion control with your LabVIEW test system.
We'll help you identify your motion control requirements, and give you recommendations on how to integrate motion control with your LabVIEW test system.